Änderung des Status von Dokumenten

Im Falle einer Änderung des Staates, der das Dokument genehmigt, wird das Werkzeug RevisionTable kann keine Revisionstabelle hinzufügen, da das Dokument nicht mehr bearbeitet werden kann.
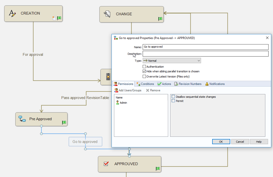
In diesem Fall müssen Sie die Option zur Änderung des Dokumentstatus verwenden und den Arbeitsablauf so ändern, dass ein Zwischenschritt eingefügt wird:
- Öffnen Sie den betreffenden Arbeitsablauf.

- Hinzufügen eines Zwischenberichts:Vorgenehmigt.

- Duplizieren des Übergangs:Genehmigung zum Staat Vorgenehmigt und Hinzufügen der Aktion: Revision Tabelle.

- Hinzufügen des Übergangs zwischen dem Zustand:Vorgenehmigt und dem Staat:ANGENOMMEN.